Herramientas para el análisis de datos

¿Qué se busca a la hora de elegir una herramienta para en análisis de datos? Todo depende de la profundidad esperada del análisis y el caso de estudio que se realice. A continuación, se nombrarán varias herramientas populares de inteligencia artificial para comenzar a analizar datasets y sacar conclusiones.

Excel

Actualmente, la herramienta más popular a nivel empresarial y personal para el mantenimiento y análisis de datos. La facilidad con la cual uno puede desempeñarse en esta herramienta la hace una de las elecciones más fáciles a realizar cuando no se sabe cual elegir. Cabe destacar que “fácil” no quiere decir poco poderosa, Excel se destaca por tener miles de funcionalidades distintas para la generación de reportes y análisis estadísticos de datos, así como también soporte para el desarrollo y aplicación de plugins externos para cálculos más complejos.

Ventajas:

Desventajas:

Rapidminer

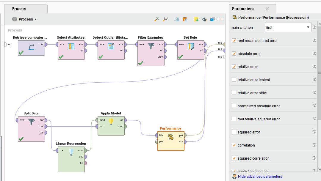
Programa enfocado a la minería de datos, de fácil uso y con una gran cantidad de operaciones. Es uno de los programas más utilizados en Data mining y se destaca principalmente por la potencia para la presentación y aplicación de subrutinas contenidas en “bloques” que hacen el crear flujos de trabajo con él sumamente intuitivo. Todos los bloques son parametrizables fácilmente y esto permite aplicar distintos algoritmos de machine learning (construidos nativamente en el programa) bajos distintos ambientes y configuraciones con el fin de maximizar la efectividad de la función resultante.

Ventajas:

Desventajas:

Python

Python es un lenguaje de programación, conocido por ser uno de los más modernos y más fáciles de utilizar actualmente. Si bien, cualquier lenguaje de programación podría utilizarse para analizar datos, Python es la herramienta por excelencia ya que al ser tan sencilla de aprender a utilizar, es el nido para todos los desarrolladores del área de data science. La forma en que está formado el lenguaje, lo hace atractivo para un gran número de empresas y organizaciones open-source que no paran de crear herramientas para en análisis de datos y machine learning y las mantienen de forma constante. Un gran ejemplo de esto es Google, quienes lanzaron quizás la librería más popular para el aprendizaje automático, Tensorflow.
Tensorflow es una librería con un conjunto inmenso de operaciones y métodos de aprendizaje automático para la generación de modelos con el fin de analizar cualquier tipo de dataset, ya sea a partir de datos escritos en tablas como también imágenes de cualquier tipo. Asimismo incluye modelos ya entrenados en ciertas áreas de reconocimiento, facilitando la implementación de rutinas para reconocimiento de animales, personas, enfermedades, objetos (vehículos, señales de tránsito, electrodomésticos), etc.

Ventajas:

Desventajas:

Otras herramientas útiles: